
Блог | Як пиляють в "Російських залізницях"

Все почалося з шубохраніліща. Шикарне маєток головного залізничника Якуніна з лісом, перегородженої річкою, штучними ставками, лазнею в 2000 квадратних метрів, молельной кімнатою ішубохраніліщем страшенно сподобалося всім у нашому Фонді Боротьби з корупцією .
Було зрозуміло, що сім'я живе з таким розмахом і настільки не по кишені, явно має бути предметом нашої пильної уваги. Керівник найбільшої соціально орієнтованої держкомпанії і, фактично, держчиновник не зміг приховати маєток вартістю під $ 100 мільйонів. Воно стирчить як вуха кролика з капелюха незручного фокусника. Що ж тоді він зміг приховати? Спочатку ми сконцентрувалися на досить цікавих польових дослідженнях маєтку. Почитайте, забавно . Потім ми, як і всі ("Нова газета", "Ведомости"), вивчали офшорні компанії, на які "хитрий" "залізничник" переоформив свій маєток. Схема почала виглядати так: Потім всім набридло возитися з незрозумілими якунінскімі офшорними схемами. Але не нам. Крок за кроком ми обчислювали взаємозв'язку і креслили схему. Зараз вона висить у мене над столом і виглядає так: І це тільки мала частина. Все це взагалі-рано публікувати, можна було б ще повозитися, але є два важливі чинники: 1. У мене 18-го липня вирок і можливості розслідувати якунінскую бізнес-імперію у мене можуть стати вельми обмеженими. Цим займатиметься Фонд і я б хотів залучити всіх до цієї роботи. 2. Очевидно, що браві співробітники ФСБ, що прослуховують наші приміщення, носять свої доповідні записочки в такий кабінет, куди наш залізничник приносить грошики. Інакше ніяк не можна пояснити, що схему почали міняти прямо у нас на очах, після того, як ми її розкривали. Наприклад, дружина Якуніна почала виходити з фірм, засновником яких була довгі роки. Перш, ніж перейду до основного розповіді, ось вам епіграф. Щоб краще відчувати контекст, так сказати. Президент Володимир Путін визнав, що Росії потрібна система заходів по "деофшоризацію" російської економіки. Про це він заявив у посланні Федеральним зборам. "Потрібна ціла система заходів по" деофшоризацію "нашої економіки", - сказав Путін . А тепер дивіться сюди: http://navalny.ru/yakunin/ http://navalny.ru/yakunin / Можна навіть деякий час попереключать туди-сюди. Клік: Путін виступає за "деоффшорізацію", клік: схема офшорів сім'ї Якуніна. Саме це я і мав на увазі, коли говорив в своєму останньому слові про огидний феодальний лад, в якому кілька мафіозних сімей контролюють 85% національного багатства країни. Ми стверджуємо, що сім'я глави РЖД Володимира Якуніна за допомогою корупції і зловживань побудувала гігантську бізнес-імперію, оформлену на офшорні компанії по всьому світу. Вартість цієї імперії становить мільярди доларів. Сім'я Якуніна є однією з найбагатших сімей Росії та світу. Це справжнісінька мафіозна сім'я, існуюча бо працює на мафіозного боса: В. В. Путіна, що дозволяє їм обкрадати все навколо. Схема якунінской імперії вже зараз дуже велика і заплутана. Непідготовленій людині зрозуміти її важко, тому я вичленував кілька вже зараз очевидних історій для полегшення сприйняття:
Готелі. Готельна мережа, розташована, в основному на (сюприз) привокзальних площах великих міст Росії - важлива частина янунінской бізнес-імперії.
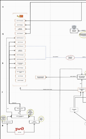
Її створенням і розвитком займається старший син Якуніна - Андрій Якунін . Це ліва частина нашої суперсхеми . Для того, щоб приховати володіння цим активом створені 16 "ТОВ", частку в кожному з яких володіє кіпрська компанія Ар Ейч Сі РІДЖІНАЛ ГОТЕЛЬ ЧЕЙН ЛТД:
http://navalny.ru/yakunin/hotels.xlsx
Кіпрська компанія Ар Ейч Сі РІДЖІНАЛ ГОТЕЛЬ ЧЕЙН ЛТД (RHC Regional Hotel Chain Ltd) належить двом іншим кіпрським компаніям: VERLYS NOMINEES LIMITED і VRL NOMINEES LIMITED. Засновником VRL NOMINEES LIMITED є Vera Lyssiotis, вона ж разом з Renos Lyssiotis також явлеий засновником VERLYS NOMINEES LIMITED.
Vera Lyssiotis дочка Renos Lyssiotis, обидва є кіпрськими юристами.
VERLYS і VRL є засновниками другий кіпрської компанії ANTALON LIMITED.
Один із засновників ANTALON - кіпрський QUETAR CONSULTANTS Ltd, що належить швейцарській юристці Ірене Браксатор. Вітаємо нашу "залізничну сім'ю" з відмінним Хьюман Рісеч. Браксатор не просто управляє офшорами в інтересах подібних Якуніну мафіозі, а й навіть автор книги про фундаментальні юридичних принципах роботи Панамських фондів . Хороша, так сказати, теоретична база для прийдешньої "путінської деофшоризацію".
У Росії ANTALON LIMITED володіє 100% частками у двох компаніях: ТОВ "Водолій Пропертіз" і ТОВ "Сонячне Пропертіз" . Обидві компанії займаються будівництвом, обидві зареєстровані за однією адресою, директором обох є Башков Сергій Валентинович.
Сергій Башков (РАПТОМ) - директор ТОВ "АКУЛІНІН" , єдиним засновником якого є кіпрська компанія Мірол Інвестментс Лімітед (MIROLO INVESTMENTS LIMITED). Це та сама Мірол, на яку Володимир Якунін переписав свій підмосковний палац. І де знаходиться те саме заповітне ШУБОХРАНІЛІЩЕ .
Заяви самих Якунін з цього приводу суперечливі трохи більше, ніж повністю:
"У заяві для Рейтер РЖД повідомила, що бізнес-зв'язків між Андрієм Якуніним і держмонополією не існує."
"У заяві для Рейтер Володимир Якунін взагалі заперечував будь-які зв'язки з бізнесом сина."
"Перші три відкриті готелі - в Казані, Астрахані та Іжевську" - не мають ніякого відношення до РЖД, повідомив Андрій. Проте як мінімум п'ять следующіхпланіруется відкрити навпроти або дуже близько від найважливіших вокзалів, свідчить інформація Rezidor.
Щоб отримати відповідні ділянки, сказав Андрій Якунін, його компанія провела "жорсткий процес відбору" з метою знайти консультанта з нерухомості в Росії. Ним виявилася дочірня компанія РЖД Желдоріпотека. (Дивно, але 50% акцій Желдоріпотека контролювалися партнером Якуніна Сергієм Орловим, він же член ради директорів Желдоріпотека) Вона і допомогла РГС отримати потрібні об'єкти, додав він.
"Ми змогли знайти кілька ділянок землі, які в підсумку придбали через Желдоріпотека", - сказав Андрій Якунін. Ділянки розташовані навпроти або поряд з вокзалами в найбільших містах "









